Подключение к VPN через Nekoray на Windows
Требуется Windows 10 или новее.
Шаг 1. Установка приложения с правами администратора
Скачайте архив Nekoray для Windows с GitHub по ссылке
Разархивируйте его в любую папку на диске (главное — без русских букв в пути)
Зайдите в папку Nekoray, щёлкните правой кнопкой по
nekobox.exe, выберите «Свойства» → «Совместимость»Поставьте галочку на «Запуск от имени администратора»
Запустите
nekobox.exeс правами администратораДля удобства можно создать ярлык на рабочем столе с уже настроенными параметрами


Шаг 2. Добавление ключа
Ручная установка
Перейдите по ссылке-подписке которую получили после покупки на ваш email
Нажмите на кнопку «Получить ссылку» и далее «Скопировать ссылку»
Откройте Nekoray, выберите «Сервер» → «Вставить из буфера» или используйте сочетание Ctrl+V.
В появившемся окне подтвердите действие, нажав «ОК» — ключ загрузится сам.



Шаг 3. Подготовка к запуску
Перед подключением обязательно активируйте TUN-режим.
На главном экране Nekoray найдите опцию «TUN» и включите её галочкой.

Шаг 4. Подключение и использование
Кликните правой кнопкой мыши по строке с добавленной подпиской и нажмите «Запустить»
Готово — наслаждайтесь!😎

Внимание: для корректной работы голосовых чатов в Discord обязательно нужно включить режим TUN.
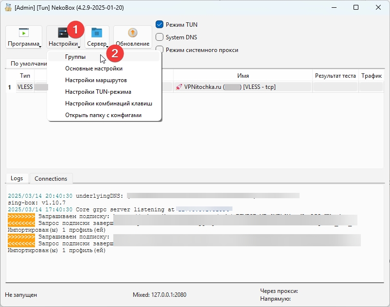
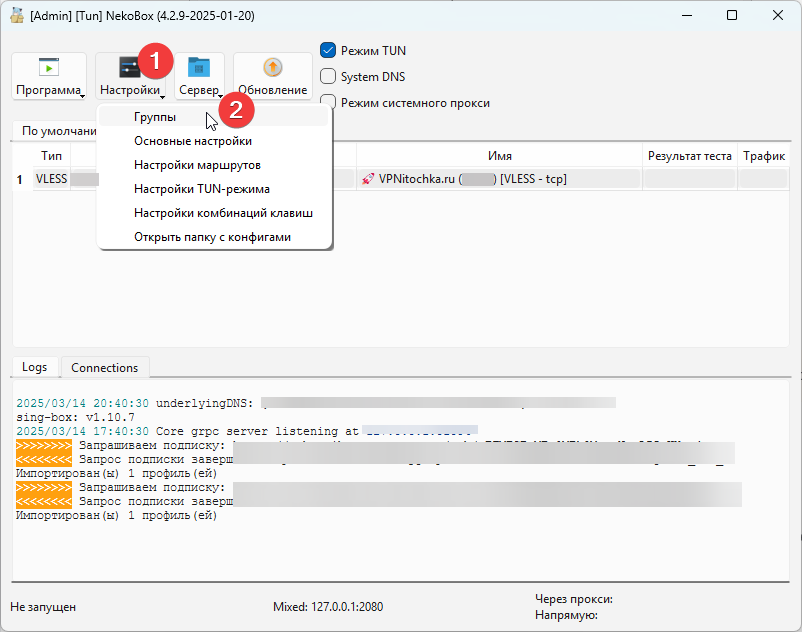
Обновление настроек
Зайдите в «Настройки» → «Группы»
В открывшемся меню нажмите «Перезагрузить все подписки» или выберите «Обновить» рядом с «VPNitochka.ru»
Подробнее об обновлении настроек профиля →


При возникновении проблем посетите раздел "Устранение неполадок" или обратитесь в поддержку: [email protected], Telegram https://t.me/soft24_store — мы рядом!
Последнее обновление